补齐基础设施即代码变革中的缺失
开源云原生控制平面项目Crossplane在2021年9月由CNCF技术监督委员会(TOC)投票决定将其提升为CNCF的孵化项目 , 是Upbound在2018年开发的混合云环境下通用控制平面项目 , 于2020年7月成为CNCF沙箱项目 。 Crossplane用于跨环境、集群、区域和云来管理云原生应用程序和基础设施 , 其强大之处在于 , 它采用了云原生开放标准和最流行的工具 , 方便开发人员(应 用程序团队)和运维人员(平台团队)展开协同工作 , 同时又无须相互依赖(见图3)
文章图片
图3 利用Crossplane之后 , 开发和运维团队的工作方式
在我看来 , Crossplane具备以下特点:
其一 , 建立在Kubernetes之上 , 而Kubernetes的真正力量在于其强大的API模型和控制平面逻辑(控制循环) , 因此Crossplane通过Kubernetes的控制平面将应用程序团队和平台团队串到了一起 , 可实现无缝协作 , 这是最大的优点 。 其二 , 实现了从基础设施即代码到基础设施即数据的转变 。 这两者之间的区别在于 , 基础设施即代码需要编写代码来描述应用程序的配置 , 而基础设施即数据则可以编写纯数据文件(Kubernetes的YAML) , 并提交给控制组件(Kubernetes的操作器)进行封装和执行配置逻辑 。
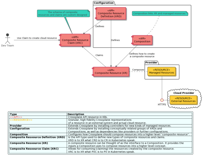
图4为Crossplane的组件模型及其基本交互 。
文章图片
图4 Crossplane组件模型及其基本交互
要想补齐基础设施即代码变革中缺失的一环 , Crossplane的组合功能尤为合适:使用Crossplane的组合功能有助于将基础设施的复杂性抽象出来 , 转移给平台团队 , 从而减轻开发人员的负担 。 具体实操如下 。
首先 , 需要AWS , 并在本地机器上配置CLI(注:如果想要了解部署组件以及Kubernetes资源模型 , 需要具备AWS的基本知识) 。 本地需安装VS Code以及远程容器插件devcontainer , 如果使用Windows系统 , 则还需要WSL2(具体安装设置可参照Crossplane官网说明[1]) 。
安装工作完成后 , 可部署一个RDS实例——一种由AWS托管的Kubernetes资源 , 类似于Pod、服务和副本集等 , 可通过Octant或命令行工具查看部署的进度 。
随后 , 再部署EKS集群 , 需要创建很多组件 , 如VPC、子网、IAM角色、节点池、路由表、网关等 。 这一过程可能有些麻烦 , 不是理想的开发者体验 , 但正所谓“磨刀不误砍柴工” 。
除却创建必要组件这一步不可省略 , 开发者在部署EKS集群时的其他工作都极大减轻了 。
- 无须全面掌握庞大且复杂的EKS整体架构 , 仅需了解其中部分组成(见图5) , 将复杂易错的工作交给专门从事Kubernetes和云提供商的平台团队管理 。
- 在相关准备工作完成后 , 部署EKS集群变得非常简单 , 仅需一条命令:kubectl create -f ./aws(若成功部署 , 可见图6状态)
特别声明:本站内容均来自网友提供或互联网,仅供参考,请勿用于商业和其他非法用途。如果侵犯了您的权益请与我们联系,我们将在24小时内删除。
