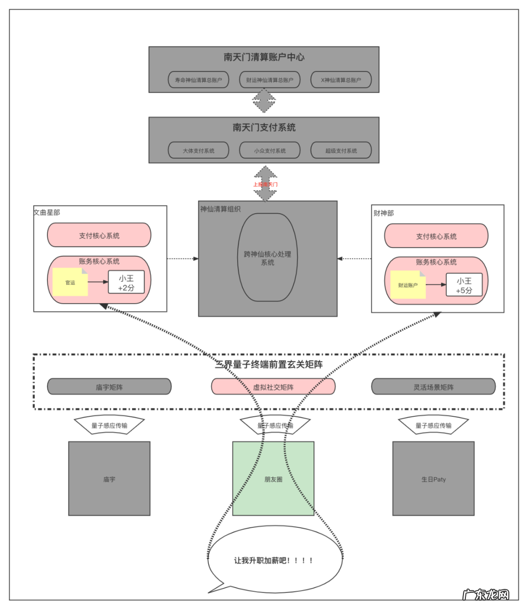
4. 跨神仙清算核心系统类比网联银联的核心系统;处理跨神仙的清算业务请求 。

文章插图
5. 神仙部内部支付核心系统类比商业银行的支付核心系统, 处理不同神仙内部的不同许愿请求, 比如管理寿命的神仙的寿命支付核心系统, 管理财运的神仙的内部财运支付核心系统等 。

文章插图
6. 神仙部内部账务核心系统类比商业银行的账务核心系统, 处理不同神仙内部的不同许愿记录, 比如管理寿命的神仙的寿命账务核心系统, 管理财运的神仙的内部财运账务核心系统等 。
7. 三界量子终端前置玄关矩阵这个人间与神界的结界, 是人类万物信息与神界的交换网关, 比如寺庙、教堂等支付终端就是通过该玄关报备接入, 将人类的行为信息上报 。
十一、支付总架构基于上面我们规划的内容, 我们就可以输出一个“三界轮回支付清算”总架构了, 类比我们国家支付体系的二级架构, 这类我们也做二级架构;通神仙内的支付清算我们在神仙内部系统进行处理, 跨申请支付清算我们通过上报南天门进行处理 。

文章插图
十二、处理举例上面我们处理系统设计细节之外基本整体架构已经完成建设了, 后面如果有必要可以对每一个系统设计出系统原型供大家参考 。 下面我们举几个例子来跑一下这个系统, 看看能不能跑的通;至于更多的场景, 我想大家可以自己试一试能不能顺起来 。
1. 祈福类案例正月初五小王在朋友圈发了一张财神图配文“希望今年升职加薪” 。
- 场景分析:这个典型的是个复式祈福升职祈福“官运”由文曲星君掌管, 加薪祈福“财运”属于五路财神掌管 。
- 支付终端:朋友圈 。
- 清算过程:在发圈的时候, 小王的潜意识进行了许愿, 许愿请求通过量子感应技术进行了意念转化, 上报量子玄关矩阵, 再上报给对应神仙的内部支付系统, 并经过处理以后计入对应的账户 。

文章插图
2. 功德类案例下面两个类型的清算大家可以自己试一试, 这里就不在详细说了 。
- 小王帮助了李阿姨, 李阿姨说:你真是个好人, 好人会有好报的 。
- 小王是一名产品经理因为频繁该需求, 技术小张愤怒的说:你会遭报应的 。
#专栏作家#陈天宇宙, 微信公众号:陈天宇宙, 人人都是产品经理专栏作家 。 多平台支付领域专栏作者, 十年资深产品;天使投资人;专注为10万支付产品经理和支付机构以及企业提供深度支付内容和服务!本文原创发布于人人都是产品经理 。 未经许可, 禁止转载 。 题图来自Unsplash, 基于CC0协议 。
- 支付机构之间的壁垒正逐渐“破冰”谁受益最大?
- 量子护肤、量子肥料……一年冒出2000多家的“量子企业”都是啥来路?
- “量子”到底是什么?它颠覆了我们太多的传统认知
- 狗狗刚开始厌烦你,会体现这五种信号,宠要害“心照不宣”
- 狗狗为什么遽然变得“爱睡觉”?原因有5个,没你要得这么简略
- 在冬天这几种狗狗,主人家一定要帮它“盖被子”,有家里狗吗?
- 这几类喂养方法,真是是在给毛孩子喂“砒霜”
- 养狗后不得不供认的7个“客观事实”,你中了没有?网民:过分真实
- 微信“陷阱”被发现?还有人被蒙在鼓里,快来看看你有没有中招?
- 狗狗先天性总有5个“坏毛病”,没纠正好,会发生麻烦事
特别声明:本站内容均来自网友提供或互联网,仅供参考,请勿用于商业和其他非法用途。如果侵犯了您的权益请与我们联系,我们将在24小时内删除。
