想要开淘宝企业店要怎样才能开?企业到淘宝上开设企业店铺的流程是怎样的呢?下面的文章对这个方面进行了详细的介绍 。
下面的流程是第一次开店 , 申请为企业店铺步骤:
1、登陆账号:通过账号密码登陆或者通过市手机短信验证码登陆(注意:假如没有淘宝账号 , 手机验证码登陆之后会自动生成淘宝账号) , 并绑定支付宝企业账户 。
2、支付宝企业账户完成支付宝商家认证 。
3、淘宝开店入口 , 请点击“免费开店” , 选择【企业入驻】 。

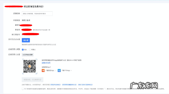
文章插图
第二步
输入店铺名称 , 完成支付宝认证 , 然后使用手淘或者千牛APP进行淘宝实人认证(注意:手淘认证时候需要登陆的账号就是要进行开店的账号) , 如果是法人认证 , 只需要进行人脸认证 , 如果是非法人认证则需要人脸+上传身份证 。

文章插图

文章插图

文章插图
第三步: 淘宝实人认证通过之后 , 点击同意协议 , 0元免费开店 。

文章插图
【淘宝企业店怎么开?企业开淘宝店流程介绍】第四步:开店成功 , 可以完成问卷调研以及尝试发布商品 。

文章插图
以上就是淘宝开设企业店铺的整个流程介绍了 , 大家可以将上面的步骤作为参考 , 去申请开设企业店铺哦 。 假如你还想了解更多和淘宝开店有关的知识 , 那么就请继续通过电商线报来进行了解吧 。
特别声明:本站内容均来自网友提供或互联网,仅供参考,请勿用于商业和其他非法用途。如果侵犯了您的权益请与我们联系,我们将在24小时内删除。
