店铺装修是非常重要的一件事情 , 好的装修能够吸引更多的顾客 , 为提升销量带下牢固的基础 。 在新店开张的时候 , 或者是重大节日的时候 , 都要装修店铺 , 下面 , 介绍下装修店铺的流程 。

文章插图
1 , 登录进去淘宝卖家中心 , 在点击左侧菜单栏中的店铺管理——“店铺装修” 。

文章插图
2 , 进入装修页面后→布局管理 , 增加或者删减自己需要的页面 , 完了后 , 点击保存 。
3 , 接下来就是店铺页头设置 , 主要有导航 , 招牌(一个店铺最显眼位置 , 很重要) , 页面设置 , 背景颜色等等 , 设置好了后 , 点击保存 。

文章插图
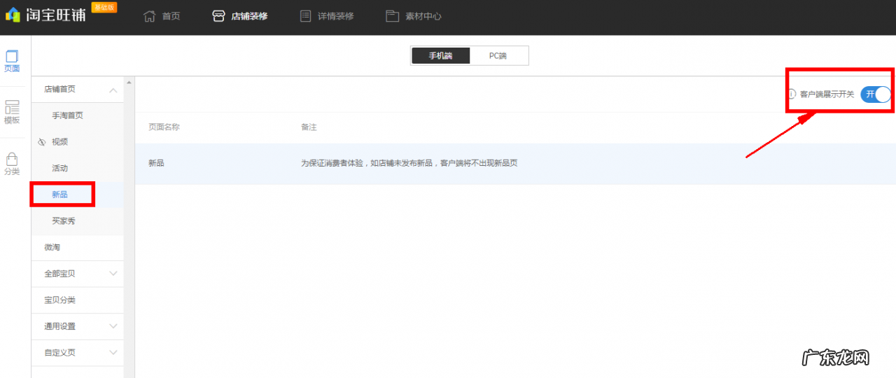
登录卖家自己的淘宝账号 , 进入卖家中心 , 在店铺管理下方找到店铺装修 。
具体操作步骤
【淘宝店铺装修流程步骤分享,在哪里装修?】进入到装修页面 , 就是我们现在用的旺铺 , 我们选择模块这个选项 。 便会出现基础模块和设计师模块两个选项 。 如果我们选择基础模块 , 就能对淘宝网所有的页面进行编辑 。 不过还是要根据实际需求来选择 。

文章插图
3.点击自己选择的模块 , 右边就会出现编辑区域 。 竟然是装修首页就得先选择首页 。 首先做一个店招 。 并用鼠标将选中的店铺招牌模块拖到右侧的编辑区域 。 选择右上角的编辑按钮 。 然后上传自己事先做好的店招图片 , 不过高度要小于120px 。
4.然后店铺首页还需要一张醒目的宣传海报 。 同样的是海报需要事先通过作图软件准备好 。 并获取海报的链接地址和代码 , 在自定义区域 , 粘贴代码并确认 。 海报也完成了 。
5.在右侧区域的编辑项 , 可以自定义一些文字 , 图片和链接 。 都设计好了以后 。
6.在右上角可以预览并发布 。
7.店铺首页装修就完成了 , 你就可以上架宝贝了 。
在装修店铺的时候 , 大家可以按照上面的步骤来装修 , 其中 , 装修的创意是非常重要的 , 同时 , 要注意配色 。 好的装修可以让我们的店铺看起来更加有档次 , 赶紧行动起来吧 。
特别声明:本站内容均来自网友提供或互联网,仅供参考,请勿用于商业和其他非法用途。如果侵犯了您的权益请与我们联系,我们将在24小时内删除。
